Новый функционал системы технического документооборота «Appius-PLM Управление проектно-сметной документацией» позволяет построить структуру проекта при импорте данных из Главного Реестра Документации (реестра выпускаемой документации/Master Document Rеgister).

- Карточки элементов
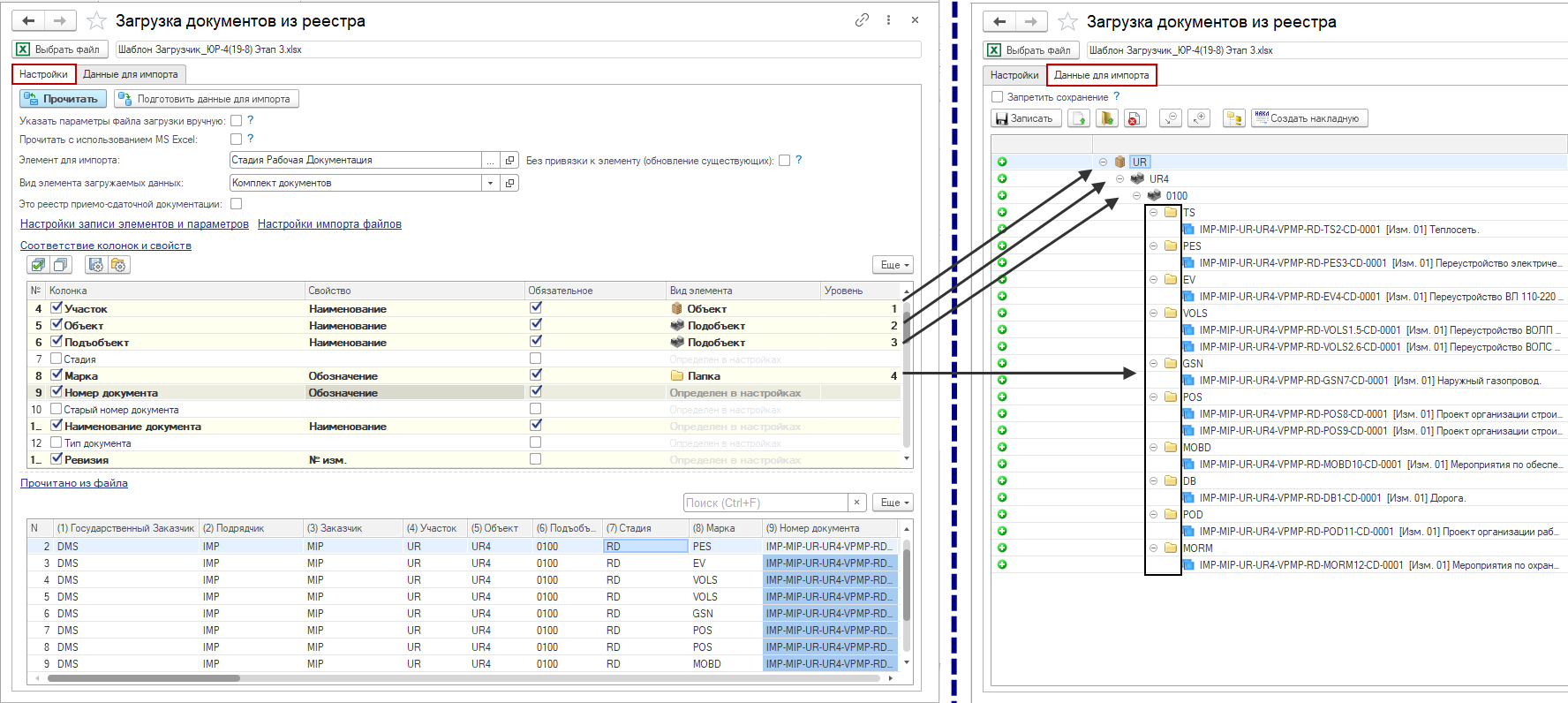
На первом этапе система создает карточки элементов загружаемых данных. Выбрав необходимый файл формата Excel для импорта, пользователь в Настройках задает набор необходимых для импорта параметров (соответствие колонок и свойств).
- Структура проекта
На следующем этапе в Настройках указываются параметры построения дерева структуры проекта. Для этого задаются параметры соответствия колонок и свойств для каждого Уровня структуры (1, 2, 3 и т. д.) и Вида элемента (Объект → Подобъект → Папка и т. д.).

Кроме того, расширенный функционал позволяет:
- добавлять параметры к уже созданной структуре;
- обновлять значения параметров элементов;
- создавать ревизию (изменение) при совпадении обозначения;
- добавлять файлы к документам, выполняя их поиск по маске (обозначению и номеру ревизии).
После записи данных в базе создаются документы и структура проекта с заданными параметрами.

Настройки соответствия колонок и свойств можно сохранить в файл и применять для последующих сессий модуля импорта данных.
Возможность построения структуры проекта при импорте данных из реестра документации уже доступна для пользователей последних версий Appius-PLM 2021.
