Компания APPIUS сообщает о создании функционала для работы с приемо-сдаточной документацией в системе управления проектными данными Appius-PLM.
Для классификации приемо-сдаточной документацией в системе Appius-PLM созданы отдельные виды элементов, имеющие свой набор параметров:
Для автоматизированного формирования структуры приемо-сдаточной документации предусмотрен специализированный механизм работы с шаблонами. Создание шаблонов осуществляется в разделе общего доступа «Проекты», в папке «Шаблоны структуры проектов». Созданную по шаблону структуру можно дополнить, добавляя новые элементы.
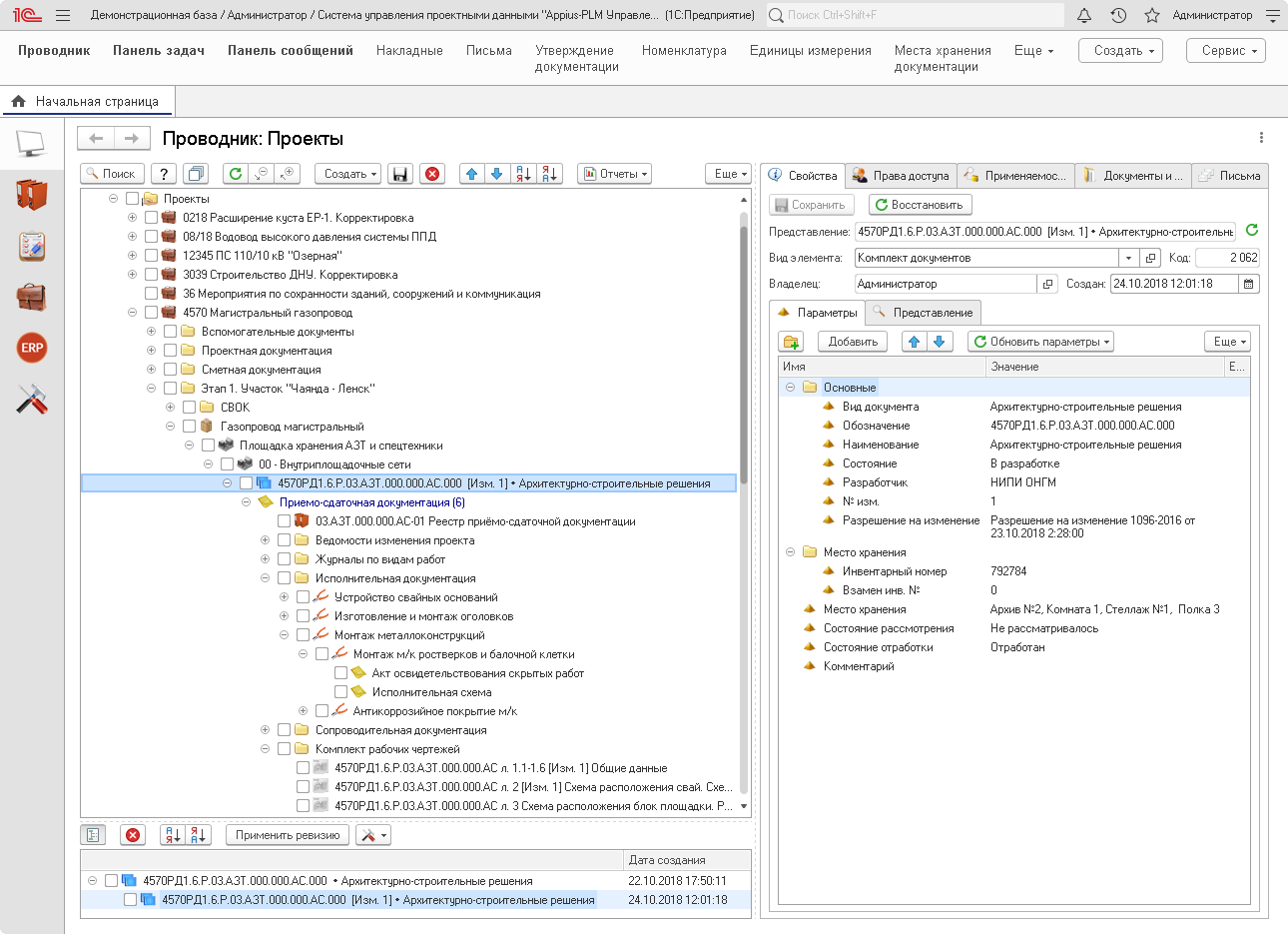
Структуру приемо-сдаточной документации возможно создать как для отдельного комплекта рабочей документации, так и для всего раздела проекта (объекта строительства).
В Appius-PLM имеется инструмент для создания электронного реестра приемо-сдаточной документацией. Для его заполнения необходимо заимствовать в него все созданные исполнительные документы и рабочие чертежи.
Для формирования печатной формы реестра приемо-сдаточной документации в системе предусмотрен специальный отчет.
Обновление доступно на сайте www.appius.ru в рамках действующей технической поддержки.

