Компания APPIUS выпустила продукт Редактор маршрутов для 1С:PDM, расширяющий функционал системы управления инженерными данными в области технологической подготовки производства.
Редактор маршрутов – компонент к конфигурации 1C:PDM, предназначенный для оперативного создания и редактирования маршрутов, создания технологических процессов, добавления основных материалов и их норм. Интерфейс редактора маршрутов позволяет работать не только с технологическими данными, но и со структурой изделия, что дает возможность технологу оперативно создавать технологические процессы и маршруты на каждую деталь или сборочную единицу в изделии, оперативно копировать маршрут или техпроцесс, видеть технологию на заимствованные изделия. Нормировщикам редактор маршрутов позволяет автоматически добавлять основной материал, указанный в детали, в технологический процесс. Интерфейс редактора позволяет технологу видеть все параметры деталей и сборок, такие как масса, габариты, площадь и т.д. одновременно с информацией по технологии (маршрут, техпроцесс, размеры заготовки, вес заготовки и нормы расхода). Настройкой отображения видимости колонок можно изменить интерфейс редактора таким образом, чтобы оставить только необходимую информацию для решения требуемой задачи.
К основным задачам, решаемым редактором маршрутов, относятся:
- отображение конструкторско-технологических данных в едином интерфейсе;
- редактирование свойств изделия и технологии в одном окне;
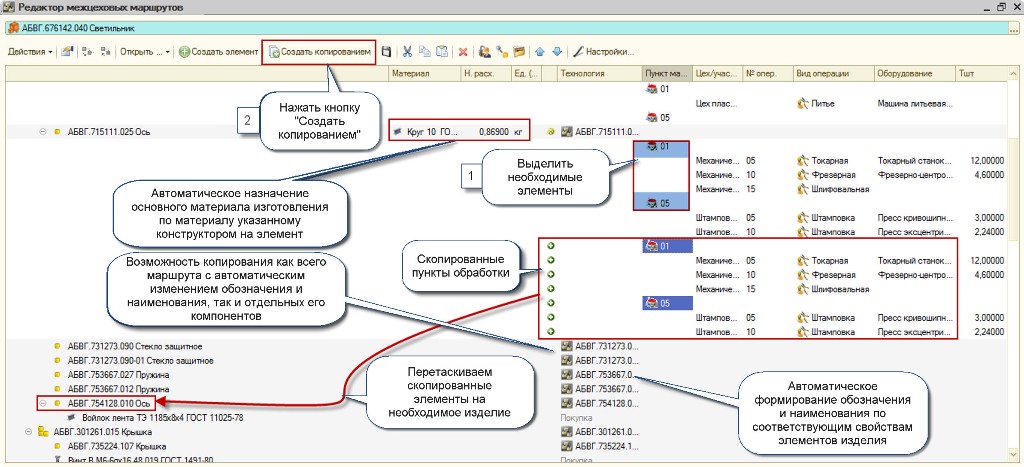
- создание технологических процессов с присвоением им обозначений;
- создание маршрутов с формированием пунктов маршрутов;
- создание маршрутной технологии на изделия с указанием штучного времени;
- копирование маршрута или его частей с одного изделия на другие c автоматическим изменением обозначения;
- копирование технологических процессов с одного изделия на другие;
- копирование частей маршрутов или техпроцессов;
- добавление указанного конструктором основного материала к технологическому процессу;
- оперативный анализ по составу изделия наличия или отсутствия технологических процессов/маршрутов;
- функции автоматического комплектования сборочных техпроцессов комплектующими сборочной единицы;
- функции доукомплектования сборочных операций.

Редактор маршрутов 1С:PDM может использоваться для быстрой подготовки данных по технологии изделия, необходимых для систем производственного планирования и производственного учета. Приемы работы с редактором маршрутов унифицированы с основными элементами.
