Стройгазконсалтинг (СГК) – это холдинг, объединивший управляющую компанию и производственные предприятия. К его основным видам деятельности относятся:
- строительство, ремонт и реконструкция объектов по обустройству месторождений, объектов транспорта нефти и газа, компрессорных станций, автомобильных дорог, объектов промышленного и гражданского назначения;
- материально-техническая комплектация объектов;
- производство строительных материалов и оборудования.
Для решения задачи управления документацией, которая приходит и отправляется из СГК десятками ящиков ежедневно в различные регионы подрядным организациям, таблиц Excel стало недостаточно. Основным критерием выбора системы управления проектно-сметной документацией на предприятии стал критерий работающей системы в компании с аналогичным видом деятельности.
Важным моментом выбора системы стало широкое распространение и наличие в СГК лицензий на платформу «1С:Предприятие 8.2».
«Система управления проектно-сметной документацией» в СГК
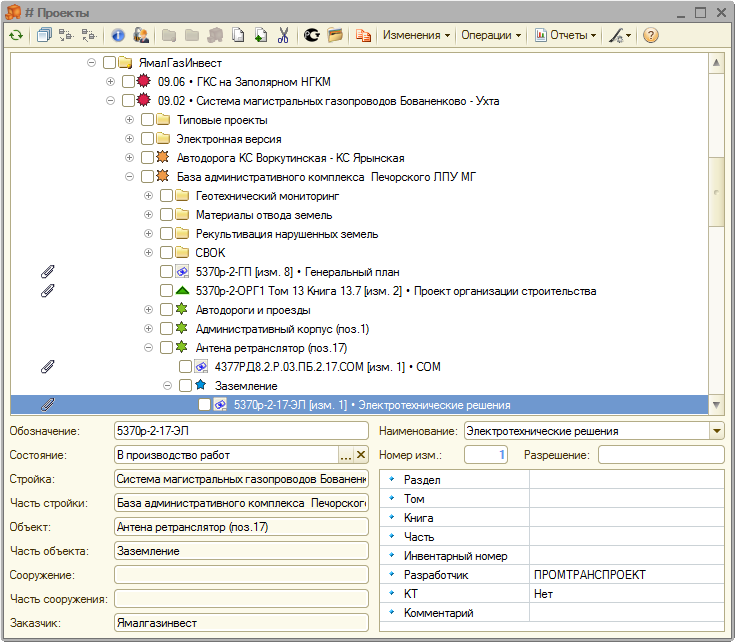
Система обеспечивает комплексный подход движения документации от заказчика к непосредственному исполнителю строительных работ.Регистрация поступающей документации от заказчика, проектных институтов и контрагентов на входном контроле производится по сопроводительным документам (накладная, сопроводительное письмо). При регистрации заносятся указанные в штампе поля (наименование, обозначение, инвентарный номер, разработчик и т.д.), формируется накладная на получение, добавляются отсканированные сопроводительные документы. При этом формируется дерево объектов строительства:

При наличии сводной ведомости основных комплектов по объекту строительства модуль статистики системы производит анализ получения документации, в котором также отражается информация по привязанным файлам и отправке документации контрагентам:

Структурные подразделения СГК находятся в местах расположения заказчика. Для качественного формирования информации в системе необходим 1 человек (примерно на 1200 комплектов или 200 км линейной части), оснащенный сканером А0 (например GRAPHTEC), сканером А3 (документарный) и МФУ для вывода бумажных копий.
Сергей Белоусько, директор Центра Управления Документацией ООО «Стройгазконсалтинг»:
«Использование на предприятии «Системы управления проектно-сметной документацией» от компании APPIUS означает переход на современные технологии учета, хранения и использования документов в электронном представлении с разграничением прав доступа к информации. Внедрение системы позволило нам усовершенствовать сбор и обработку информации, оперативно принимать управленческие решения. А главное - формируется и актуализируется единый банк данных. Поддерживается работа с единой базой данных территориально разнесенных подразделений с установкой доступа к информации из центрального офиса.

Система находится в эксплуатации с июня 2010 года и ей пользуются более 150 человек, некоторые из которых подключены к базе через VPN-соединение. В настоящий момент система хранит информацию о более чем 100 стройках, состоящих из 80 тыс. комплектов документов, к которым привязано 75 тыс. файлов. Администратор системы имеет возможность отслеживать действия пользователей, например, кто в данный момент работает в системе и какие выполняет операции (выгружает файлы, составляет отчеты, производит поиск информации и т.д.)».
